Farewell to subscription models: x402 protocol enables true on-demand economy based on TBC public chain
This article will delve into the synergistic advantages of x402 integrating with the TBC public blockchain and outline its vision for driving the development of an autonomous digital economy.
Written by: utxo_compiler
With the rapid development of artificial intelligence and autonomous systems, the digital economy is undergoing a paradigm shift. AI agents are now capable of independently executing complex tasks, but from data retrieval to cloud resource invocation, their core bottleneck remains the payment system—traditional financial infrastructure relies on manual intervention, subscription models, and delayed settlement, which cannot meet the needs of real-time, high-frequency, micro-transactions between machines. Against this backdrop, Coinbase has launched the x402 protocol, which activates the HTTP 402 status code to provide autonomous payment capabilities for AI agents and web services. However, the success of the protocol depends on the support of the underlying blockchain. The TBC public chain, as a high-performance infrastructure based on the UTXO model, with its low cost, high throughput, and flexible smart contract capabilities, has become the ideal carrier for the x402 protocol. This article will delve into the synergistic advantages of integrating x402 with the TBC public chain and outline its vision for driving the development of an autonomous digital economy.
I. x402 Protocol: Redefining the Open Standard for Machine-to-Machine Payments
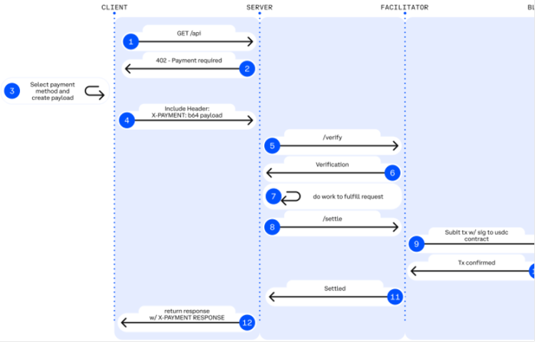
The core innovation of the x402 protocol lies in seamlessly embedding the act of "payment" into the network request layer, thereby eliminating the manual friction present in traditional payment processes. Its design philosophy is based on a long-overlooked HTTP status code—402 Payment Required. When an AI agent or application requests a protected API resource, the server can return an HTTP 402 response, requiring the client to attach a payment credential before continuing access. This mechanism allows machines to "pay as you go" just like humans, but without account registration, API key management, or subscription binding. The x402 payment process is highly standardized:
- Request and Response: The client initiates an API call. If no valid payment is attached, the server returns a 402 status code and structured data (such as amount, receiving address, asset type).
- Payment Authorization: The client (e.g., AI agent) uses a cryptocurrency wallet to sign the payment information and retries the request.
- On-chain Verification and Settlement: After verifying the payment signature, the server broadcasts the transaction to the blockchain for real-time settlement.
This process is not only suitable for AI agents but also serves micropayment scenarios for human users. For example, when a user reads a single article or uses an API once, they can directly confirm payment via their wallet, avoiding forced subscriptions. The openness of x402 allows it to support multiple stablecoins (such as USDC) and blockchain networks, but current implementations are still limited by the performance and cost of the underlying chain.

As shown in the figure, the x402 payment process achieves seamless interaction between AI agents, API services, and the blockchain. However, to fully realize its potential, the underlying public chain must have instant finality, near-zero fees, and high scalability—these are precisely the core advantages of the TBC public chain.
II. TBC Public Chain: High-Performance Infrastructure Optimized for Payment Scenarios
The TBC public chain is a new-generation blockchain built on the UTXO (Unspent Transaction Output) model, designed to address the limitations of Bitcoin and Ethereum in terms of throughput, cost, and privacy. Its design philosophy revolves around "payment first," providing foundational support for micropayments and the machine economy through multiple technological innovations. Core advantages of the UTXO model Unlike the account model, the UTXO model treats transaction outputs as independent entities, naturally supporting parallel processing. This feature brings threefold benefits to payment scenarios:
- High concurrency: Each UTXO can be independently verified, avoiding global state competition, allowing TBC's theoretical throughput to reach millions of TPS, far surpassing traditional blockchains.
- Enhanced privacy: UTXO transactions can be mixed with more advanced technologies, enabling auditable anonymous payments that meet enterprise-level data confidentiality requirements.
- Simplified security model: The UTXO script system (such as Taproot) supports complex conditional payments (such as multi-signature, time locks) without relying on more complicated logic.
Performance and Cost Optimization TBC, through large block design (supporting 4GB blocks) and unlimited scalability mechanisms, compresses transaction confirmation times to within 200 milliseconds, with fees nearly zero. Compared to the payment solutions mentioned in the x402 documentation, TBC significantly outperforms Ethereum L1 and even some Layer-2 solutions in terms of settlement speed and cost.

Smart Contracts and Cross-Chain Flexibility TBC supports Turing-complete smart contracts through BVM (Bitcoin Virtual Machine), while retaining the simplicity of UTXO. Its future cross-chain bridge protocols (such as HTLC-based atomic swaps) will allow assets to flow freely between TBC, Bitcoin, and Ethereum, providing the foundation for x402's multi-chain payment vision.
III. Synergistic Advantages of Integrating x402 with the TBC Public Chain
Deploying the x402 protocol on the TBC public chain can produce a "1+1>2" effect, specifically reflected in the following dimensions:
1. Ultra-low-cost micropayments become a reality
The vision of x402 is to support micropayments as low as $0.0001, but the high fees of traditional blockchains (such as Ethereum L1's 1–5) make this goal difficult to achieve. TBC's ultra-low fees make micropayments economically viable. For example, when an AI agent pays $0.01 to obtain API data, the fee accounts for only 1%, while credit card solutions can have fees exceeding 30%. This cost advantage will unlock new business models:
- Pay-per-use AI inference: Machine learning models can charge per query (e.g., $0.005/query), instead of forcing monthly subscriptions.
- Autonomous IoT device transactions: Sensors pay $0.001 to upload data to the cloud, enabling a truly decentralized Machine-to-Machine economy.
2. Deep integration of the UTXO model and payment process
x402's payment authorization can be mapped to TBC's UTXO transactions, leveraging its native features to enhance functionality:
- Time-locked payments: API access rights can be bound to UTXO time locks, for example, generating a UTXO locked until a specific time after payment, with funds automatically released upon expiration, ensuring timely service delivery.
- Multi-signature arbitration: For high-value transactions (such as cloud resource pre-purchases), a third-party arbitrator can be introduced via UTXO multi-signature scripts to reduce dispute risks.

As shown in the figure, x402 significantly simplifies the payment process, while the TBC UTXO model can further optimize its underlying settlement. For example, continuous payments by AI agents can be batch-merged into a single UTXO transaction, reducing on-chain load.
3. Cross-chain payments and asset interoperability
The x402 protocol is designed to be chain-agnostic, but multi-chain payments need to solve the asset conversion problem. TBC's future cross-chain bridge capabilities will allow users to pay x402 requests with BTC:
- Dynamic exchange mechanism: When users pay with BTC, TBC automatically converts it to stablecoins on-chain and settles to the API provider, providing a seamless experience.
- Global accessibility: Combined with TBC's compliance framework, x402 payments can be adapted to different regions, serving more global communities.
4. Enhanced security and privacy
- Anti-correlation: The transaction isolation feature of the UTXO model makes payment records difficult to trace, protecting business secrets.
- Compliance-friendly: TBC miner nodes require KYC certification to meet audit and regulatory requirements.
IV. Application Scenario Vision: From AI Agents to Decentralized Cloud
The combination of x402 and TBC will catalyze the following revolutionary applications:
1. Autonomous AI economic ecosystem
- Research assistant: AI agents pay for TBC on-chain data markets (such as academic paper repositories) via x402, paying per article ($0.10/article), avoiding database subscription fees.
- Distributed computing: Model training is paid per GPU minute ($0.50/minute), with funds automatically settled to computing nodes via TBC smart contracts in the future.
2. The micropayment revolution for human users
- Content creators: Writers set "pay-per-read" ($0.25/article) via x402, readers instantly unlock with TBC wallets, and platform commissions are reduced to near zero.
- Games and media: Games charge per round ($0.10/round), video streaming is billed per second ($0.001/second), replacing ads or subscription models.
3. Decentralized infrastructure
- DePIN (Decentralized Physical Infrastructure): IoT devices use x402 to pay for bandwidth or storage fees, with TBC recording tamper-proof bills.
- DAO governance: Community voting pays proposal review fees via x402, ensuring participation quality.
Quantitative comparison of technical advantages

In the future, as TBC's privacy computing capabilities mature, x402 payments can be further used for sensitive data transactions. The x402 protocol itself can also be extended to support more complex conditional payments, deeply coupling with TBC's smart contracts.
The combination of the x402 protocol and the TBC public chain represents a fundamental paradigm shift in payments. x402 standardizes payment interactions at the HTTP layer, providing a language for the machine economy; TBC, through the UTXO model and high-performance infrastructure, provides an efficient execution environment for this language. Together, they will realize the following vision: a digital economy where any AI agent, IoT device, or human user can autonomously complete transactions within 200 milliseconds at a cost of less than one ten-thousandth of a dollar. This will not only eliminate the waste of subscription models and lower the threshold for entrepreneurship, but also give rise to new business models we have yet to imagine. Just as the open protocols of the Internet gave birth to the World Wide Web, the integration of x402 and TBC may well become the cornerstone of the payment layer for the next generation of the autonomous Internet.
Disclaimer: The content of this article solely reflects the author's opinion and does not represent the platform in any capacity. This article is not intended to serve as a reference for making investment decisions.
You may also like
The former legendary project ORE returns: new economic model launched, surging over 30 times in a single month
Solana co-founder Toly retweeted a post to highlight the advantages of ORE, including continuous miner incentives, staking rewards coming from protocol revenue rather than inflation, and fees being fed back into the ecosystem.

The Trillion-Dollar Battle: Musk vs. Ethereum, Who Should Win?
It is not a contest between "personal heroism" and "technical protocols", but a competition between "equity option returns" and "network adoption rate".

US Government Shutdown Ends + Cash Handouts, Will Crypto See a Liquidity Boom?
According to Polymarket data, the market estimates a 55% probability that the U.S. government shutdown will end between November 12 and 15.

The once-mythical ORE makes a comeback, surging 30 times in a single month this time
The mining protocol that caused congestion on the Solana network has returned to the stage with a brand new economic model after a year of silence.

